3D Asset Details for Submitrender (pro)

Submitrender (pro)   -   Houdini 19.5 to Houdini 21
(1)
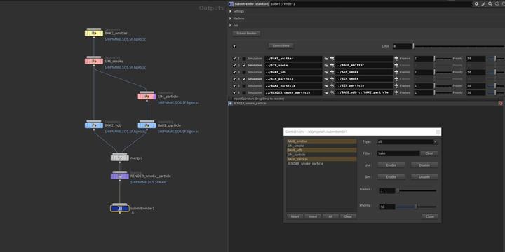
Submitrender (pro) Icon

Submitrender (pro)

  • Download
    • Trial version lets you try the asset for 3 days.

      Copy protected asset
      Internet required
      (for validation)

      Apprentice allows the asset for non-commercial purpose use. A watermark will be shown in the renders.

      Open asset
      (no copy protection)

      Limited Commercial version is for Houdini Indie users.

      Open asset
      (no copy protection)
      Internet required
      (for validation)

      Commercial version can be used for all purposes.

      Open asset
      (no copy protection)

      Studio version can be used for all purposes and allows usage over multiple machines. Copy-protected Studio versions do not need to be logged in when using the asset.

      Open asset
      (no copy protection)
    • Trial (Not allowed)
    • Apprentice Non-Commercial $25.00
    • Indie Limited Commercial $25.00
    • Commercial $25.00
    • Studio-Wide Commercial $25.00
Author: Jn Studio
Version: 4
Asset Type: Driver node
Dependencies: None
File Size: 401.45KB
Created: Apr 15, 2026
Terms of Use: Standard License
Compatibility: Houdini 19.5 to Houdini 21
Supported In:
  • Version 4 - April 15, 2026

    supports Houdini 21.x
    supports ZibraVDB node

  • Version 3 - Nov. 12, 2025

    “Fix error where script fails to load on Houdini restart”

  • Version 2 - Oct. 30, 2025

    Fix error where Arnold render node cannot read the output path.

Write a Review

Ratings:
 1
0%
0% (0)
 2
0%
0% (0)
 3
0%
0% (0)
 4
0%
0% (0)
 5
100%
100% (1)

Reviews (1)
Can you update to the latest version?

by 知 吴 - Apr 13, 2026

Can you update to the latest version? I'm currently using Houdini 21.