3D Asset Details for Submitrender (lite)

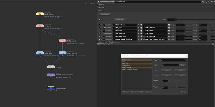
Submitrender (lite)   -   Houdini 19.5 to Houdini 20.5
(1)
Submitrender (lite) Icon

Submitrender (lite)

Author: Jn Studio
Version: 4
Asset Type: Driver node
Dependencies: None
File Size: 397.68KB
Created: Nov 12, 2025
Terms of Use: Standard License
Compatibility: Houdini 19.5 to Houdini 20.5
Supported In:
  • Version 4 - Nov. 12, 2025

    “Fix error where script fails to load on Houdini restart”

  • Version 3 - Oct. 30, 2025

    Fix error where Arnold render node cannot read the output path.

  • Version 2 - Aug. 25, 2025

    modifiy description

Write a Review

Ratings:
 1
0%
0% (0)
 2
0%
0% (0)
 3
0%
0% (0)
 4
0%
0% (0)
 5
0%
0% (0)

Reviews (0)